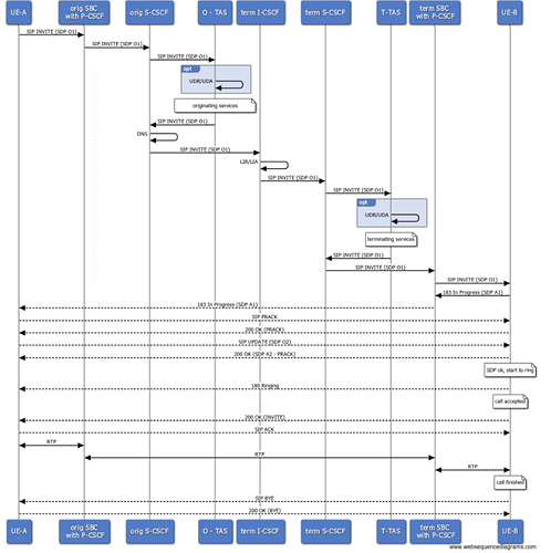
Here’s a good call flow for VoLTE:
Note: you can find this and other flow in the blog listed in our Resources page Blogs/Docs from COMPANIES
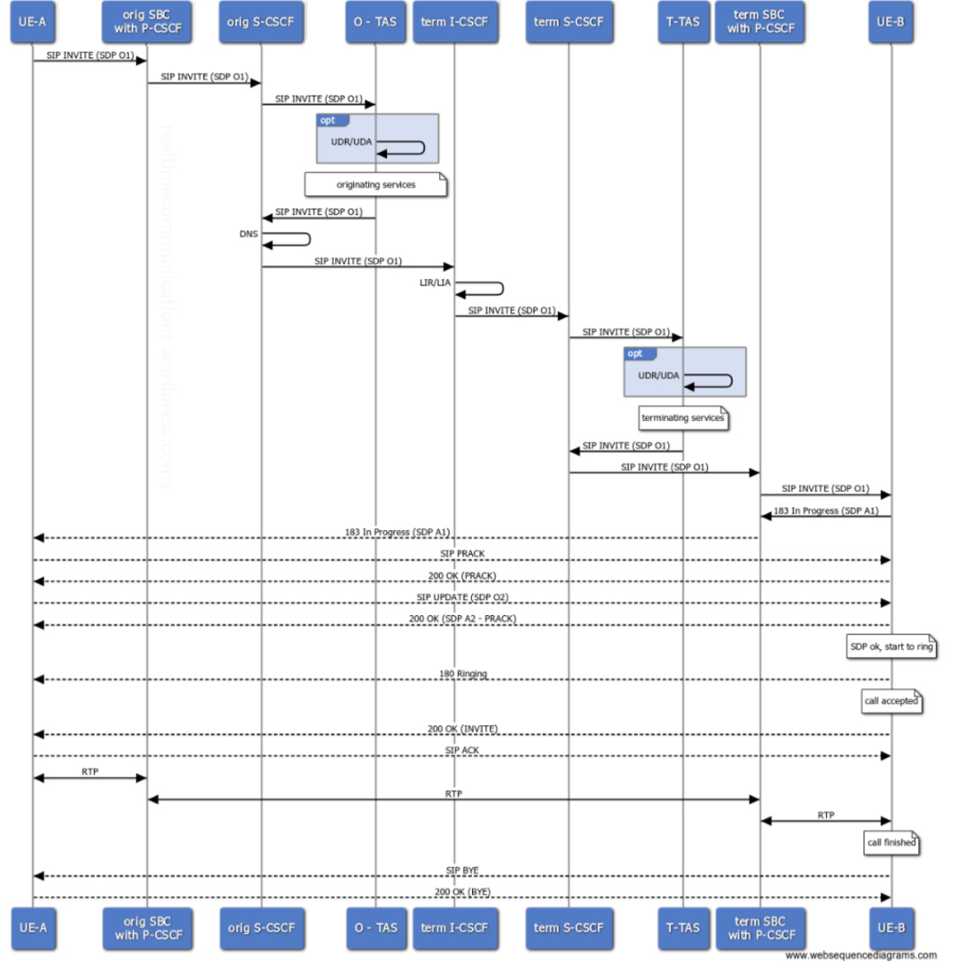
Also here is a good picture with callflow for VoLTE with all IMS elements involved:
Here’s a good call flow for VoLTE:
Note: you can find this and other flow in the blog listed in our Resources page Blogs/Docs from COMPANIES
Also here is a good picture with callflow for VoLTE with all IMS elements involved: